Create Databases
tempdb
metadata" feature, which was introduced in SQL Server 2019. This is because SQL
Server does not allow access to these memory-optimized tables from within SQL
CLR (Common Language Runtime) stored procedures, and FlexNet Manager Suite
uses a signed CLR assembly (with the SAFE permission set). For this reason, if
the feature is left enabled, database errors will result. The feature may be
disabled on each installed SQL Server 2019 or 2022 instance prior to creating
the databases for FlexNet Manager Suite on that instance. To do so:- Start SQL Server Management Studio.
- Open the New Query window.
- Paste either of the following queries into the
window:
orALTER SERVER CONFIGURATION SET MEMORY_OPTIMIZED TEMPDB_METADATA = OFF GOEXEC sp_configure 'tempdb metadata memory-optimized', 0 GO RECONFIGURE GO - Click the Execute button to run your chosen query.
- Restart SQL Server so that it loads the new configuration.
tempdb metadata now disabled on
this server, you may proceed with database installation. Remember to repeat this
on each SQL Server 2019 or 2022 instance where you are creating databases for
FlexNet Manager Suite.- Any FTP transfer of these files must be in binary mode (not ASCII mode)
- The files must be edited only in editors that support Unicode character sets.
Take note of all the database names you create with the
-d parameter in the following steps. You need the names later
(if database setup is done by a separate DBA, the database names must be handed off
to the installing administrator). While it is possible to create your own database
names, using the default names makes it easier to follow the rest of the documented
processes.
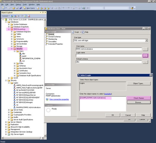
FNMS
Administrators) and add all such accounts to this group. Then you
can, for example, set these permissions by opening each database in Microsoft
SQL Server Management Studio, and granting the appropriate privileges to the
security group. The procedures are detailed in the topics covering database
creation. Accounts to list in the security group minimally include: - The operational service account (suggested:
svc-flexnet) - The installing administrator account (suggested:
fnms-admin) for post-installation on-going administration (remembering that db_owner membership is required temporarily during installation, as described in Accounts) - Any operational account needing to log in to a central inventory beacon installed on your batch server
(remember that, since the inventory beacon requires administrator privileges
to run, this account is both a local administrator on the batch server and a
db_owner) - Any future back-up administrator accounts needed for the application server.
- For Microsoft SQL Server 2019, set the compatibility mode to 150
- For Microsoft SQL Server 2022, set the compatibility mode to 160.
After the first step, the rest of this procedure (creating
the databases) must be completed using a database administrator account (suggestion:
db-admin, and see the required
privileges in Accounts).
To create all required databases:
svc-flexnet) and the installing administrator
account (suggested: fnms-admin), to the FNMS
Administrators security group.

