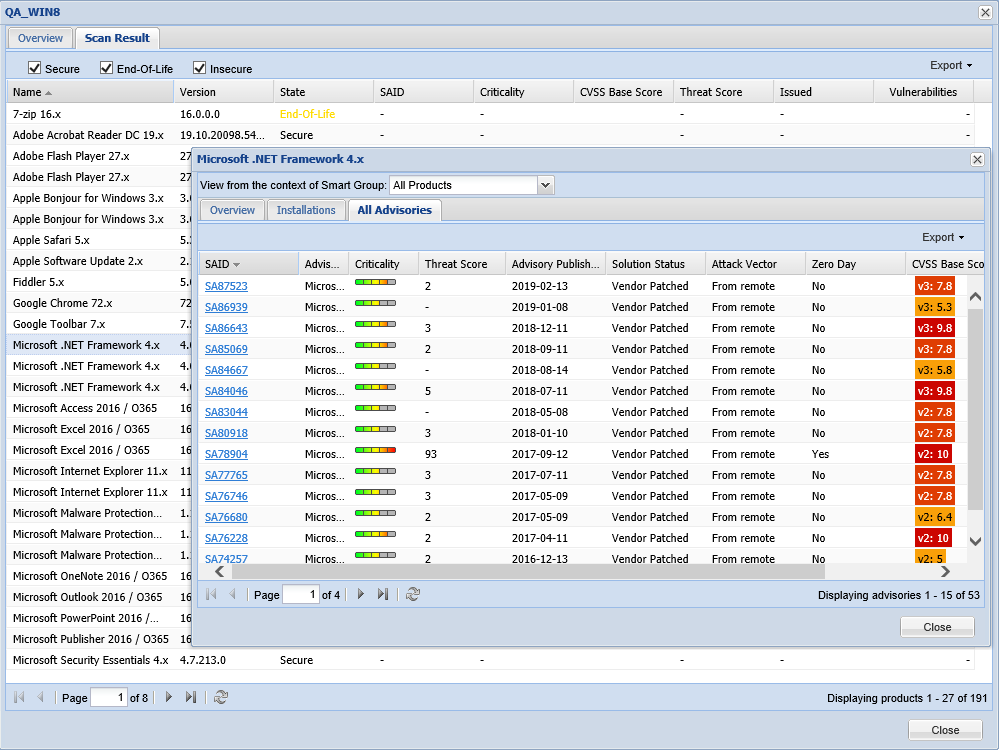
When the user double clicks any of the products in the above screen, all the advisories related to that product appear along with their Threat Score.
CommunityFlexera.comCopyright
Software Vulnerability Manager (On-Premises Edition)
March 2020
All Advisory Popup Threat Score